English
登录
加入联盟
找回密码
航空人生
新一代连飞客户端下载
空管人生
中国航空运动协会推荐
WEFLY
模拟飞行玩家聊天工具
门户
文章
商城
原创商城
官方淘宝
学院
AI 问答
云课堂
考试
资料下载
论坛
模拟飞行
低空飞行
太空探索
航圈
联机
航空人生(连飞)
飞行人生(虚航)
空管人生(虚管)
空战人生(对战)
工具
联飞地图
航路查询
航图查询
气象报文
资源
插件库
素材库
云网盘
企业
飞行者联盟
»
论坛
›
【模拟飞行】
›
微软模拟飞行
›
关于某些地景下帧数暴降或卡顿的解决方法 ...
1
2
/ 2 页
下一页
返回列表
发新帖
查看:
14717
|
回复:
34
[原创]
关于某些地景下帧数暴降或卡顿的解决方法
[复制链接]
myfiner
myfiner
当前离线
UID
61043
注册时间
2018-9-18
在线时间
小时
最后登录
1970-1-1
精华
阅读权限
50
听众
收听
雷达卡
发表于 2022-4-25 00:01:56
|
显示全部楼层
|
阅读模式
现象和环境:
1、硬件环境:ADM2600X 32GBmemory 1T Nvme(爱国者)5700公版(刷50周年BIOS), 操作系统WIN10专业版2、之前我在升级到U8版本后,使用lowi或阿尔卑斯山附近包括米兰 等地景作为起飞点,在载入机场后回发现帧数暴跌,但是检查CPU和GPU的使用了,CPU使用平稳,GPU使用率答复波动,会长期徘徊在百分之几的使用率,尝试降低画质、分辨率、更新显卡驱动都没效果;
3、使用其他地区的地景,北美,亚洲都不存在帧数暴跌卡顿的现象,GPU利用率在大城市可以在98%-99%波动
4、尝试将Community总的插件全部移除后,之前爆卡的场景如果lowi,米兰附近,恢复正常帧率
解决方法:
1、由于Community中我总共安装了177项插件,出去20项左右是机模涂装,剩余的插件需要进行分析判别
2、上msfs官方论坛,没有找到相关的可以用于分析的日志,或者我没搜索到
3、通过google查到其他外国用户也有遇到问题需要分析的情况,有帖子提供了Procmon用于跟踪进程启动,这是下载地址:
Process Monitor - Windows Sysinternals | Microsoft Docs
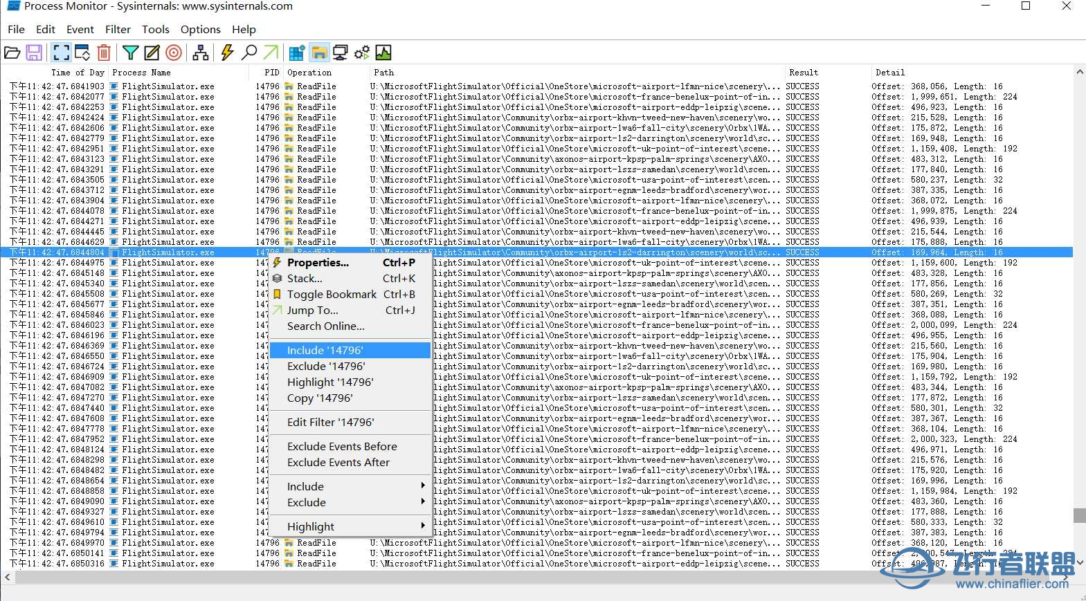
4、通过安装该软件对启动后,特别是加载地景后进程的加载情况进行分析,对有问题的移除插件进行移除,具体操作如下:
运行软件后把要追踪的项目之选择红框中的
运行你的MSFS2020,将跟踪设定自是包含msfs2020的进程
正常飞行,对进程进行跟踪,会发现有许多相同的插件调用
上述进程显示我真正使用双水濑的插件机,并且联网用户一家A320也调用了系统默认插件,通过上述方式可以让你开始飞行后观察到系统正在反复调用的插件,通过这个方法,我找到罪魁祸首:
fsdreamteam-mesh-switzerland-10m-v1-0-0(bug要掉帧卡顿),后面括号是我自己标注的,将他移除后,天下太平。
通过上述方法我估计也能用于对MSFS2020启动过程进行诊断跟踪。
地景下
,
关于
,
某些
,
帧数
,
暴降
点评
bush
大都卡顿都是地景原因,特别是地形插件
发表于 2022-4-26 11:18
相关帖子
•
关于TD点下高和修压的咨询
•
关于Toliss A321自动刹车
•
关于MSFS2020 inibuildsA320neo V2两个问题
•
关于simmarket上购买的机场地景的安装问题
•
在哪里查看关于12的新闻
•
关于FENIX320是否自带加速功能
•
关于魔改默认机场数据问题
•
关于METAR气象查询系统数据来源的咨询
•
关于xp12最新版本zibo机模气象雷达操作的问题
•
关于zibo737导航数据错误的问题
回复
使用道具
举报
提升卡
置顶卡
沉默卡
喧嚣卡
变色卡
千斤顶
照妖镜
ROCAF-TW
ROCAF-TW
当前离线
UID
57001
注册时间
2018-11-1
在线时间
小时
最后登录
1970-1-1
精华
阅读权限
70
听众
收听
雷达卡
已绑定手机
发表于 2022-4-25 09:32:01
|
显示全部楼层
很有用的資訊,感謝分享
回复
支持
反对
使用道具
举报
照妖镜
fx00818079
fx00818079
当前离线
UID
65585
注册时间
2019-1-11
在线时间
小时
最后登录
1970-1-1
精华
阅读权限
60
听众
收听
雷达卡
已绑定手机
发表于 2022-4-25 09:54:34
|
显示全部楼层
感謝分享
回复
支持
反对
使用道具
举报
照妖镜
IFFkkojs588
IFFkkojs588
当前离线
UID
59892
注册时间
2018-8-20
在线时间
小时
最后登录
1970-1-1
精华
阅读权限
60
听众
收听
雷达卡
发表于 2022-4-25 10:11:06
|
显示全部楼层
感謝分享,馬上來試試看
回复
支持
反对
使用道具
举报
照妖镜
qjg
qjg
当前离线
UID
2692
注册时间
2014-3-5
在线时间
小时
最后登录
1970-1-1
精华
阅读权限
80
听众
收听
雷达卡
已绑定手机
发表于 2022-4-25 10:49:54
|
显示全部楼层
fsdreamteam-mesh-switzerland-10m-v1-0-0这个瑞士插件精细度太高非常吃内存,建议楼主一次不要安装过多插件,一次安装一个先试试没有问题再安装下一个。再就是游戏更新以后很多插件更新跟不上也会造成各种问题。
点评
myfiner
我32G内存并没有被消耗完,具体原因未知、
详情
回复
发表于 2022-4-27 02:26
回复
支持
反对
使用道具
举报
照妖镜
mi333
mi333
当前离线
UID
100122
注册时间
2020-8-26
在线时间
小时
最后登录
1970-1-1
精华
阅读权限
70
听众
收听
雷达卡
已绑定手机
发表于 2022-4-25 11:04:08
|
显示全部楼层
感谢分享经验,谢谢
回复
支持
反对
使用道具
举报
照妖镜
ferrarirui
ferrarirui
当前离线
UID
4167
注册时间
2014-3-8
在线时间
小时
最后登录
1970-1-1
精华
阅读权限
70
听众
收听
雷达卡
已绑定手机
发表于 2022-4-25 11:47:59
|
显示全部楼层
mesh插件比较容易造成卡顿,建议不要安装。自带的精度足够了,谁飞行的时候会在意地形
回复
支持
反对
使用道具
举报
照妖镜
YanMobing
YanMobing
当前离线
UID
131319
注册时间
2022-3-6
在线时间
小时
最后登录
1970-1-1
精华
阅读权限
30
听众
收听
雷达卡
已绑定手机
发表于 2022-4-25 12:03:59
|
显示全部楼层
感謝分享..........
回复
使用道具
举报
照妖镜
a17383886323
a17383886323
当前离线
UID
85974
注册时间
2020-1-16
在线时间
小时
最后登录
1970-1-1
精华
阅读权限
60
听众
收听
雷达卡
已绑定手机
发表于 2022-4-25 12:14:31
|
显示全部楼层
感谢分享
回复
支持
反对
使用道具
举报
照妖镜
fimaas
fimaas
当前离线
UID
130284
注册时间
2022-2-14
在线时间
小时
最后登录
1970-1-1
精华
阅读权限
40
听众
收听
雷达卡
发表于 2022-4-25 12:44:46
|
显示全部楼层
感谢分享
回复
支持
反对
使用道具
举报
照妖镜
顾某
顾某
当前离线
UID
122001
注册时间
2021-9-12
在线时间
小时
最后登录
1970-1-1
精华
阅读权限
20
听众
收听
雷达卡
已绑定手机
发表于 2022-4-25 13:36:15
|
显示全部楼层
感谢分享........
回复
使用道具
举报
照妖镜
wowo
wowo
当前离线
UID
6788
注册时间
2014-7-11
在线时间
小时
最后登录
1970-1-1
精华
阅读权限
80
听众
收听
雷达卡
已绑定手机
发表于 2022-4-25 13:45:28
|
显示全部楼层
这个方法值得一试
回复
支持
反对
使用道具
举报
照妖镜
fimaas
fimaas
当前离线
UID
130284
注册时间
2022-2-14
在线时间
小时
最后登录
1970-1-1
精华
阅读权限
40
听众
收听
雷达卡
发表于 2022-4-25 13:48:38
|
显示全部楼层
感谢大佬的方法
回复
支持
反对
使用道具
举报
照妖镜
csy_x
csy_x
当前离线
UID
35865
注册时间
2017-1-18
在线时间
小时
最后登录
1970-1-1
精华
阅读权限
40
听众
收听
雷达卡
发表于 2022-4-25 15:56:38
来自手机
|
显示全部楼层
看起来可以,我也有点类似的问题,有机会试试
回复
支持
反对
使用道具
举报
照妖镜
authordon
authordon
当前离线
UID
18673
注册时间
2015-10-13
在线时间
小时
最后登录
1970-1-1
精华
阅读权限
60
听众
收听
雷达卡
已绑定手机
发表于 2022-4-25 15:56:48
|
显示全部楼层
非常不错,感谢分享
回复
支持
反对
使用道具
举报
照妖镜
Beyondrockstar
Beyondrockstar
当前离线
UID
125177
注册时间
2022-1-26
在线时间
小时
最后登录
1970-1-1
精华
阅读权限
0
听众
收听
雷达卡
头像被屏蔽
已绑定手机
发表于 2022-4-25 19:15:43
|
显示全部楼层
提示:
作者被禁止或删除 内容自动屏蔽
回复
支持
反对
使用道具
举报
照妖镜
弦舞
弦舞
当前离线
UID
135645
注册时间
2022-4-19
在线时间
小时
最后登录
1970-1-1
精华
阅读权限
30
听众
收听
雷达卡
已绑定手机
发表于 2022-4-26 02:19:54
|
显示全部楼层
感谢分享,收藏备用
回复
支持
反对
使用道具
举报
照妖镜
fiexiang007
fiexiang007
当前离线
UID
34290
注册时间
2016-12-2
在线时间
小时
最后登录
1970-1-1
精华
阅读权限
80
听众
收听
雷达卡
已绑定手机
发表于 2022-4-26 06:56:17
|
显示全部楼层
感謝分享,一定要試試!!!
回复
支持
反对
使用道具
举报
照妖镜
caijie581112
caijie581112
当前离线
UID
3013
注册时间
2014-5-9
在线时间
小时
最后登录
1970-1-1
精华
阅读权限
80
听众
收听
雷达卡
发表于 2022-4-26 08:29:39
|
显示全部楼层
不过这个不是好消息,就是说插件都不能用,否则就卡顿,这样的话微软不太讲道理
点评
myfiner
估计微软更新后SDK也有变化,如果插件商没有更新,遇到bug也正常。
详情
回复
发表于 2022-4-27 02:24
回复
支持
反对
使用道具
举报
照妖镜
CZ3536
CZ3536
当前离线
UID
90905
注册时间
2020-5-6
在线时间
小时
最后登录
1970-1-1
精华
阅读权限
60
听众
收听
雷达卡
已绑定手机
发表于 2022-4-26 09:47:09
|
显示全部楼层
感谢分享了
回复
支持
反对
使用道具
举报
照妖镜
还有一些帖子被系统自动隐藏,点此展开
下一页 »
1
2
/ 2 页
下一页
返回列表
发新帖
高级模式
B
Color
Image
Link
Quote
Code
Smilies
您需要登录后才可以回帖
登录
|
加入联盟
本版积分规则
发表回复
回帖后跳转到最后一页
浏览过的版块
技术文章
飞行视频
飞行杂谈
新飞报到
快速回复
返回顶部
返回列表